Chatbox
9 ème-التاسعة أساسي
Ajouter des photos
Chargement
0%
classi.tn
Connexion
Confirmer?
Supprimer
Annuler
+
Créer une publication
9 ème-التاسعة أساسي
منتدى التاسعة
عربية
Français
English
Math
فيزياء
ت.تكنولوجية
علوم الحياة والأرض
Informatique
ت.إسلامية
ت.مدنية
تاريخ
جغرافيا
لغة
Membres
Informatique ( 69 )
Voir Tout
9 ème-التاسعة أساسي
Annuler
Enregistrer
Rejoindre classe
Annuler
Enregistrer
Mesfar Nejah
2025-04-28 • 08:43
Informatique
⋯
Ouvrir dans un nouvel onglet
Copier lien
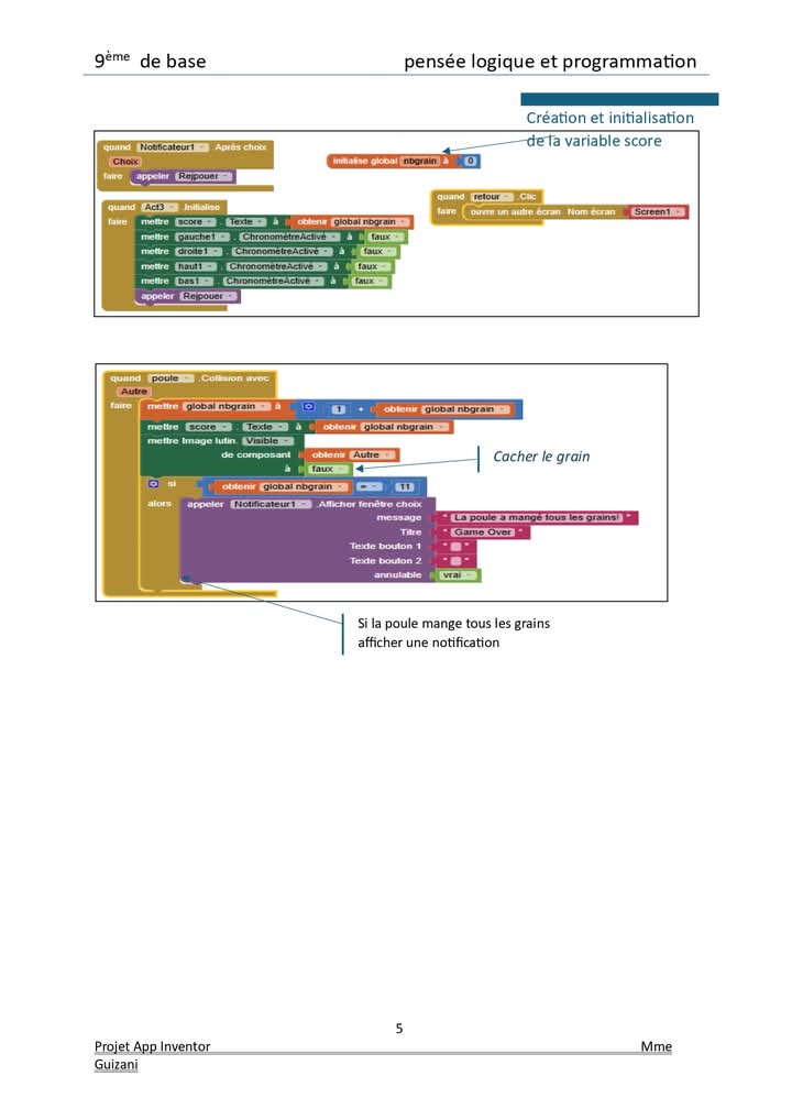
9 ème de base correction du projet App Inventor
المشتركون والأعضاء الفاعلة في الموقع لهم أولوية التحميل، لكن يمكنك الانتظار 20 ثانية
اشترك الان
FB_IMG_1745826011277.jpg
20
Télécharger
FB_IMG_1745826011277_1745826209.jpg
20
Télécharger
FB_IMG_1745826015088.jpg
20
Télécharger
FB_IMG_1745826017865.jpg
20
Télécharger
FB_IMG_1745826020322.jpg
20
Télécharger
FB_IMG_1745826020322_1745826209.jpg
20
Télécharger
FB_IMG_1745826022123.jpg
20
Télécharger
FB_IMG_1745826023842.jpg
20
Télécharger
FB_IMG_1745826026123.jpg
20
Télécharger
📄
Télécharger le PDF
0