Chatbox

9 ème-التاسعة أساسي

Chargement 0%
Aucun texte alternatif disponible.

Confirmer?

البحث في هذا الفصل


📹 VIDÉOS MATH ET INFO EN LIGNE
Publicité vidéo
Regarder des séances math en ligne enregistrées
Des cours en vidéo pour améliorer votre apprentissage
🎯 امتحانات الثلاثي الأول

📚 استعد للامتحانات

اكتشف جميع الامتحانات والتمارين للثلاثي الأول في مكان واحد!


Deprecated: ucfirst(): Passing null to parameter #1 ($string) of type string is deprecated in /www/classi.tn/class/userClassi.php on line 860
Photo de Karimajmi
0 Commentaires
  

Commentaires

Aucun commentaire pour le moment.

Photo de Bouricha ahmed
 Télécharger 
cahier-9ème_(1).pdf
0 Commentaires
  

Commentaires

Aucun commentaire pour le moment.

Photo de Inesayadi
0 Commentaires
  

Commentaires

Aucun commentaire pour le moment.

Photo de Inesayadi
0 Commentaires
  

Commentaires

Aucun commentaire pour le moment.

Qcm informatique
0 Commentaires
  

Commentaires

Aucun commentaire pour le moment.

Photo de Mesfar Nejah

Pour 9ème de base 

exemple de projet sur appInventor 

Let's Play & Learn

0 Commentaires
  

Commentaires

Aucun commentaire pour le moment.

Photo de Mesfar Nejah
9ème piloter une led avec une application mobile
0 Commentaires
  

Commentaires

Aucun commentaire pour le moment.

Photo de Mesfar Nejah
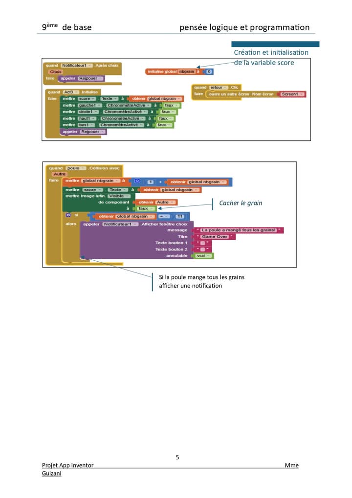
9 ème de base correction du projet App Inventor
+7
"
0 Commentaires
  

Commentaires

Aucun commentaire pour le moment.

Photo de Mesfar Nejah
Activité 1 lire un texte App Inventor 9ème
0 Commentaires
  

Commentaires

Aucun commentaire pour le moment.

Photo de Classi.tn
Devoir de synthèse n 1 informatique .. 9ème année .. 
1 Commentaires
  

Commentaires

<div style="text-align: center;">Hhgfttfd</div>
Le 2024-12-04 à 19:50:00
Photo de Emna Guizani
App Inventor
 Télécharger 
app_inventor_pptx.pptx
0 Commentaires
  

Commentaires

Aucun commentaire pour le moment.

Photo de Othman
La sécurité informatique : les logiciels malveillants
0 Commentaires
  

Commentaires

Aucun commentaire pour le moment.

Photo de Louai.tounci
0 Commentaires
  

Commentaires

Aucun commentaire pour le moment.

Photo de Istabrek
Activite avec la carte Microbit
 Télécharger 
Activités avec la carte microbit.pdf...
1
0 Commentaires
  

Commentaires

Aucun commentaire pour le moment.

Devoir de synthese 1 informatique
9eme
 Télécharger 
ds1 9 animals.pdf
1
0 Commentaires
  

Commentaires

Aucun commentaire pour le moment.

Photo de Beya ghrib
app inventor
 Télécharger 
Doc1 (1).pdf
1
1
0 Commentaires
  

Commentaires

Aucun commentaire pour le moment.

devoir de synthese 2 informtique

9eme
 Télécharger 
9eme DS N2 2023-2024 v1.pdf
1
0 Commentaires
  

Commentaires

Aucun commentaire pour le moment.

Photo de Mesfar Nejah
9ème
Makecode
Exploiter un actionneur externe: la led
Merci à Mme Marwa Zouaoui
1
0 Commentaires
  

Commentaires

Aucun commentaire pour le moment.

Photo de Mesfar Nejah
9ème
présentation de la carte microbit
Merci à l'auteur de ce travail Mme Marwa Zouaoui
0 Commentaires
  

Commentaires

Aucun commentaire pour le moment.

Photo de Mesfar Nejah
Test 9ème (30 minutes)
Activité découverte makecode
Objet communicant et carte microbit
Merci à Mme Marwa Zouaoui
+4
"
0 Commentaires
  

Commentaires

Aucun commentaire pour le moment.

classi.tn
🤖 classi.tn
مرحبًا! ماذا تريد أن تفعل اليوم؟